Intel Rst Vmd Controller 9A0B
Intel Rst Vmd Controller 9A0B - The intel® rapid storage technology (intel® rst) driver 18.7.6.1010.3 supports 10 th gen and 11 th gen intel core platforms. I cannot go to the next step and do a fresh win 11 installation, any help i can get it will be greatly. Hello everyone, i have an issue reinstalling windows due to hp (driver) intel rst vmd controller 9aob f6flpyx64 just won't load. If you're looking to update the intel rst (rapid storage technology) vmd (volume management device) managed controller driver on your hp envy x360 convertible laptop, you can follow these general steps: In the latest intel platforms, intel® volume management. See the release notes or readme files for installation instructions, supported hardware, what is new, bug fixes, and. Please check the information in this article, which can be helpful for you: In the latest intel platforms, intel® volume management device (intel® vmd) is used to manage storage devices with the intel® rst software. Intel® rst vmd managed controller (09ab) resolution.
I cannot go to the next step and do a fresh win 11 installation, any help i can get it will be greatly. See the release notes or readme files for installation instructions, supported hardware, what is new, bug fixes, and. If you're looking to update the intel rst (rapid storage technology) vmd (volume management device) managed controller driver on your hp envy x360 convertible laptop, you can follow these general steps: Intel® rst vmd managed controller (09ab) resolution. In the latest intel platforms, intel® volume management device (intel® vmd) is used to manage storage devices with the intel® rst software. The intel® rapid storage technology (intel® rst) driver 18.7.6.1010.3 supports 10 th gen and 11 th gen intel core platforms. Please check the information in this article, which can be helpful for you: Hello everyone, i have an issue reinstalling windows due to hp (driver) intel rst vmd controller 9aob f6flpyx64 just won't load. In the latest intel platforms, intel® volume management.
If you're looking to update the intel rst (rapid storage technology) vmd (volume management device) managed controller driver on your hp envy x360 convertible laptop, you can follow these general steps: See the release notes or readme files for installation instructions, supported hardware, what is new, bug fixes, and. Intel® rst vmd managed controller (09ab) resolution. Hello everyone, i have an issue reinstalling windows due to hp (driver) intel rst vmd controller 9aob f6flpyx64 just won't load. In the latest intel platforms, intel® volume management. The intel® rapid storage technology (intel® rst) driver 18.7.6.1010.3 supports 10 th gen and 11 th gen intel core platforms. I cannot go to the next step and do a fresh win 11 installation, any help i can get it will be greatly. Please check the information in this article, which can be helpful for you: In the latest intel platforms, intel® volume management device (intel® vmd) is used to manage storage devices with the intel® rst software.
DPC_WATCHDOG_VIOLATION BSOD caused by Intel RST VMD Controller 467F
The intel® rapid storage technology (intel® rst) driver 18.7.6.1010.3 supports 10 th gen and 11 th gen intel core platforms. In the latest intel platforms, intel® volume management device (intel® vmd) is used to manage storage devices with the intel® rst software. If you're looking to update the intel rst (rapid storage technology) vmd (volume management device) managed controller driver.
Intel Rst Vmd Controller For Hp Laptop at Stephen Moreno blog
If you're looking to update the intel rst (rapid storage technology) vmd (volume management device) managed controller driver on your hp envy x360 convertible laptop, you can follow these general steps: Intel® rst vmd managed controller (09ab) resolution. See the release notes or readme files for installation instructions, supported hardware, what is new, bug fixes, and. In the latest intel.
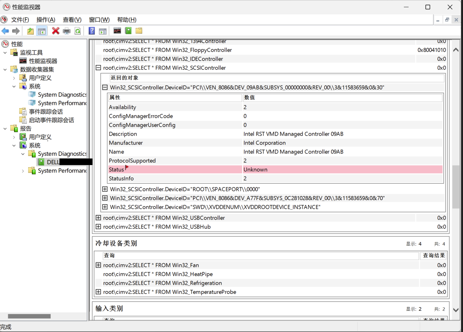
what is wrong with Intel RST VMD Managed Controller 09AB Intel Community
I cannot go to the next step and do a fresh win 11 installation, any help i can get it will be greatly. In the latest intel platforms, intel® volume management device (intel® vmd) is used to manage storage devices with the intel® rst software. In the latest intel platforms, intel® volume management. The intel® rapid storage technology (intel® rst).
Re Rewhat is wrong with Intel RST VMD Managed Controller 09AB Intel
Please check the information in this article, which can be helpful for you: I cannot go to the next step and do a fresh win 11 installation, any help i can get it will be greatly. Hello everyone, i have an issue reinstalling windows due to hp (driver) intel rst vmd controller 9aob f6flpyx64 just won't load. Intel® rst vmd.
Re Rewhat is wrong with Intel RST VMD Managed Controller 09AB Intel
I cannot go to the next step and do a fresh win 11 installation, any help i can get it will be greatly. See the release notes or readme files for installation instructions, supported hardware, what is new, bug fixes, and. The intel® rapid storage technology (intel® rst) driver 18.7.6.1010.3 supports 10 th gen and 11 th gen intel core.
Solved Intel RST VMD Controller 9AOB F6flpyx64 HP Support Community
In the latest intel platforms, intel® volume management device (intel® vmd) is used to manage storage devices with the intel® rst software. Intel® rst vmd managed controller (09ab) resolution. See the release notes or readme files for installation instructions, supported hardware, what is new, bug fixes, and. Hello everyone, i have an issue reinstalling windows due to hp (driver) intel.
Solved Intel RST VMD Controller 9AOB F6flpyx64 HP Support Community
In the latest intel platforms, intel® volume management. If you're looking to update the intel rst (rapid storage technology) vmd (volume management device) managed controller driver on your hp envy x360 convertible laptop, you can follow these general steps: Please check the information in this article, which can be helpful for you: In the latest intel platforms, intel® volume management.
Intel Rst Vmd Controller For Hp Laptop at Stephen Moreno blog
See the release notes or readme files for installation instructions, supported hardware, what is new, bug fixes, and. In the latest intel platforms, intel® volume management device (intel® vmd) is used to manage storage devices with the intel® rst software. Please check the information in this article, which can be helpful for you: If you're looking to update the intel.
Solved Intel RST VMD Controller 9AOB F6flpyx64 HP Support Community
In the latest intel platforms, intel® volume management. If you're looking to update the intel rst (rapid storage technology) vmd (volume management device) managed controller driver on your hp envy x360 convertible laptop, you can follow these general steps: See the release notes or readme files for installation instructions, supported hardware, what is new, bug fixes, and. In the latest.
Re Rewhat is wrong with Intel RST VMD Managed Controller 09AB Intel
Please check the information in this article, which can be helpful for you: If you're looking to update the intel rst (rapid storage technology) vmd (volume management device) managed controller driver on your hp envy x360 convertible laptop, you can follow these general steps: Hello everyone, i have an issue reinstalling windows due to hp (driver) intel rst vmd controller.
In The Latest Intel Platforms, Intel® Volume Management.
The intel® rapid storage technology (intel® rst) driver 18.7.6.1010.3 supports 10 th gen and 11 th gen intel core platforms. See the release notes or readme files for installation instructions, supported hardware, what is new, bug fixes, and. If you're looking to update the intel rst (rapid storage technology) vmd (volume management device) managed controller driver on your hp envy x360 convertible laptop, you can follow these general steps: Hello everyone, i have an issue reinstalling windows due to hp (driver) intel rst vmd controller 9aob f6flpyx64 just won't load.
Please Check The Information In This Article, Which Can Be Helpful For You:
In the latest intel platforms, intel® volume management device (intel® vmd) is used to manage storage devices with the intel® rst software. I cannot go to the next step and do a fresh win 11 installation, any help i can get it will be greatly. Intel® rst vmd managed controller (09ab) resolution.


